高性能战斗机与发动机协同设计关键技术
王海峰

Key technologies in collaborative airframe⁃engine design for high performance fighters
Haifeng WANG
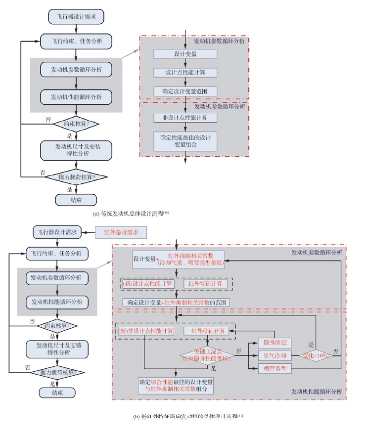
图20 改进发动机总体设计流程
Fig.20 Improved general engine design process